As digital transformation advances across urban infrastructure and industrial environments, the requirement for robust, scalable, and cost-optimized long-range wireless connectivity has become a foundational element in modern network architecture. In this context, LoRa and LoRaWAN have emerged as leading technologies, enabling the deployment of vast networks of low-power IoT devices across varied and often challenging environments.
The Internet of Things (IoT) continues to expand rapidly across sectors such as agriculture, utilities, smart cities, and logistics. These use cases often require devices that can operate on minimal power while maintaining robust, long-distance communication—precisely the strengths of LoRa-based technologies.
While the terms LoRa and LoRaWAN are frequently used interchangeably, they refer to different layers within the same ecosystem. LoRa is the physical layer—a long-range, low-power radio modulation technique—while LoRaWAN is the network protocol that manages communication, security, and interoperability across devices.
Understanding the difference between the two is essential for designing scalable, secure, and efficient IoT solutions that can meet the demands of modern digital infrastructure.
What is LORA?Â
LoRaWAN is a high capacity, Long Range, open, Low Power Wide Area Network (LPWAN) standard designed for LoRa Powered IoT Solutions by the LoRa Alliance.
Where LoRa is an RF modulation technology for LPWANs. The name, LoRa, is a reference to the extremely long-range data links that this technology enables. LoRa was created by Semtech to standardize LPWANs.
Designed to wirelessly connect battery operated things to the Internet in regional, national or global networks, the LoRaWAN protocol leverages the unlicensed radio spectrum in the Industrial, Scientific and Medical (ISM) band.
Characteristics of LoRa

LORA is the PHY layer and LoRAWAN is the Data layer (communication protocol)
The technology stack below shows how LoRaWAN operates. LoRa is the physical (PHY) layer, which means it is the wireless modulation used to create the long-range communication link. LoRaWAN is an open networking protocol that delivers secure bi-directional communication, mobility, and localization services standardized and maintained by the LoRa Alliance.

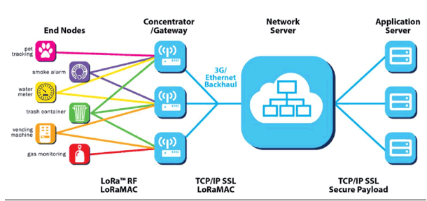
LORAWAN uses the star network as opposed to MESH, the typical network architecture below:

Key Differences at a Glance
| Feature | LoRa | LoRaWAN |
| Layer | Physical (RF modulation) | MAC/Network layer protocol |
| Function | Transmits signals over long distances | Manages how devices connect, send, and receive |
| Developed by | Semtech | LoRa Alliance |
| Standardization | Proprietary | Open standard |
| Security | None by itself | AES-128 encryption |
| Network Architecture | Not defined | Fully defined (end devices, gateways, servers) |
| Use Case | Radio transmission only | Full IoT communication stack |
When building an IoT solution, using LoRa alone might allow two devices to talk to each other, but they won’t benefit from features like scalability, device management, or secure cloud integration. That’s where LoRaWAN comes in—it provides the full architecture needed for real-world, production-scale IoT deployments.
So, while LoRa gives you the radio range, LoRaWAN gives you the network intelligence.
Use Cases in Private LoRaWAN Networks:
- Utility metering (AMI, Gas, Water) – Connects millions of electric, gas, and water meters with long battery life and reliable data backhaul, even in remote or underground locations.
- Asset tracking in industrial sites – Tracks equipment, containers, or vehicles in large industrial facilities, ports, or warehouses, improving operational visibility and reducing loss.
- Environmental monitoring (temperature, air quality) – Supports temperature, humidity, air quality, and noise level monitoring in urban areas, industrial parks, or sensitive sites to meet sustainability and compliance goals.
- Leak detection in buildings or campuses – Monitors pipelines and facilities for leaks, helping facility managers respond quickly and reduce maintenance costs.
- Smart agriculture (soil moisture, weather) – Powers soil moisture sensors, smart irrigation systems, and weather stations in large, remote farmlands, boosting crop yields and optimizing water use while minimizing manual labor.
Mainstream Cloud Adoption: AWS IoT Core for LoRaWAN
LoRaWAN adoption is rapidly growing worldwide. Major utilities now use LoRaWAN to roll out millions of smart meters efficiently and cost-effectively — as seen with Landis+Gyr’s projects in India and Europe. At the same time, cloud providers like AWS (AWS IoT Core for LoRaWAN), Microsoft Azure IoT, and Actility have built managed LoRaWAN services, making it easier than ever to securely connect large fleets of devices without needing to run private network servers. This shows the market’s clear push for flexible, scalable IoT connectivity at lower costs.
By using AWS IoT Core for LoRaWAN, companies can:
- Quickly onboard and manage LoRaWAN devices at scale.
- Integrate LoRaWAN data streams with other AWS IoT services for analytics, storage, and automation.
- Deploy a hybrid architecture where LoRaWAN endpoints securely feed data to cloud-based applications, dashboards, or analytics pipelines.
This direct integration drastically reduces the complexity for utilities, smart city planners, and industrial IoT operators — further accelerating adoption.
Designing a LORA Network in SignalPro
The LoRa Module is designed to ensure the user can plan, optimize and simulate the real-deployment scenarios, resulting in accurate plans.
The LORA Module supports global standardized frequencies.

Spreading Factor
LoRa is a spread spectrum-based modulation meaning that the signals are essentially orthogonal to each other, when different spreading factors are transmitted on the same frequency channel they do not interfere with each other. Rather the signal with different spreading’s factors are seen as noise to each other.
Most importantly as the spreading factor changes, the effective data rate also changes. Allowing the preservation of battery life of connected end nodes by making adaptive optimizations of an individual end node’s power levels and data rates.
The amount of spreading code applied to the original data signal is called the spreading factor (SF). There are a total of six spreading factors (SF7 to SF12). The larger the spreading factor used, the farther the signal will be able to travel and still be received without errors by the RF receiver.
These relationships between spreading factors, data rates, range, and interference can all be effectively modeled within SignalPro, providing critical insights for accurate LoRa network planning and optimization.

LoRa networks can be deployed using several topologies depending on the application and scale. Star topology is the most common, with end devices communicating directly with a central gateway, ideal for smart metering, smart agriculture, and environmental monitoring. Point-to-multipoint setups are used when a single node needs to broadcast to multiple endpoints, often in lighting control or asset tracking. Point-to-point topologies, while less common, are valuable for dedicated long-range links in remote monitoring scenarios.
SignalPro supports all of these deployment models, enabling detailed modeling and performance analysis for each configuration. This flexibility makes it a powerful tool for designing, validating, and optimizing LoRa networks across a wide range of use cases and terrains.

As industries like utilities, smart cities, agriculture, and logistics embrace digital transformation, deploying LoRaWAN networks that are both scalable and reliablebecomes essential. From supporting varied topologies such as star, point-to-point, and point-to-multipoint, to modeling the effects of spreading factors, terrain, and interference, SignalPro provides the advanced tools needed to accurately design and optimize LoRaWAN networks. Its automated router placementfeature enables planners to quickly identify optimal configurations, reducing manual effort, lowering costs, and ensuring dependable coverage. Whether rolling out smart meters, environmental sensors, or asset tracking systems, SignalPro helps industries deploy LoRaWAN with precision, efficiency, and confidence.
Ready to take the next step? Get in touch with EDX Wireless to see how we can help you plan, design, and deliver smarter LoRaWAN networks with confidence.

